Séquences d'un système
Pour chaque cas d'utilisation d'un système, on peut décrire plus précisément quelles sont les étapes successives (la "séquence") qui permettent de rendre le service prévu.
C'est donc un enchaînement d'échanges, des interactions dont la nature est précisée, entre les acteurs (utilisateurs) et le système.
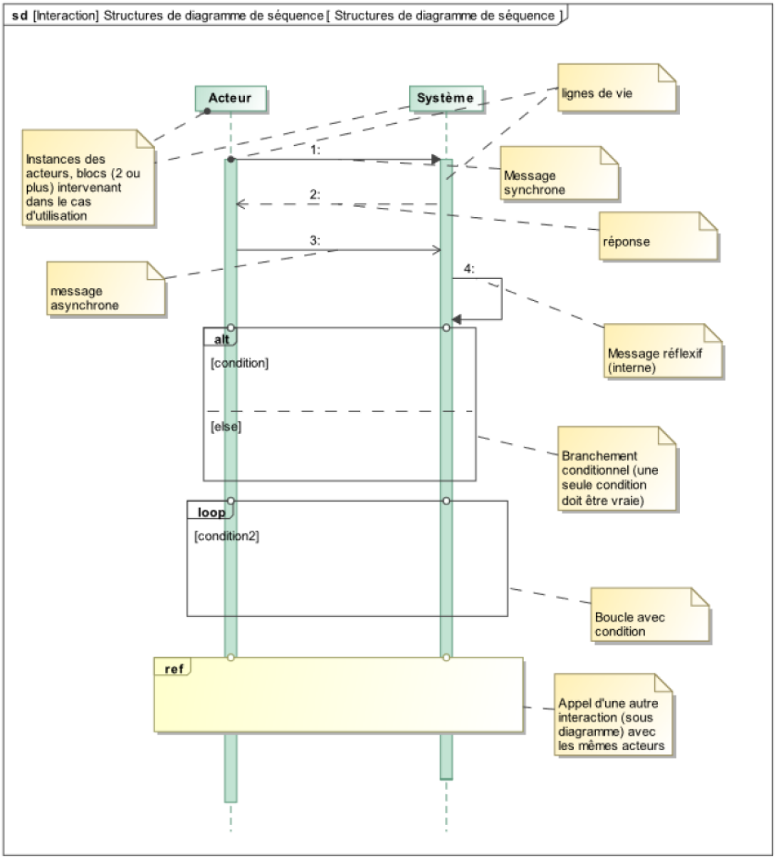
Syntaxe :
Les "lignes de vie" représentent un élément du diagramme de cas d'utilisation.
Plusieurs types de messages peuvent être échangés :
synchrone : l'émetteur attend une réponse (flèche retour en pointillé)
asynchrone : pas de réponse est attendue
réflexif : représente une activité au sein de l'émetteur
Exemple :

Diagramme de séquence de l'initialisation de la capsuleuse